Core Standards and Specifications Vocabulary

CSSV Logo

Release: 31/10/2025

This version:
http://data.europa.eu2sa/cssv#
Latest version:
http://data.europa.eu2sa/cssv#
Revision:
2.0.0
See also:
https://github.com/isa-camss/CSSV
https://interoperable-europe.ec.europa.eu/collection/common-assessment-method-standards-and-specifications-camss/solution/core-standards-and-specifications-vocabulary-cssv
Download serialization:
JSON-LD RDF/XML N-Triples TTL
License:
http://creativecommons.org/licenses/by-sa/4.0/
Cite as:
Core Standards and Specifications Vocabulary. Revision: 2.0.0. Retrieved from: http://data.europa.eu2sa/cssv#

CSSV 2.0.0

Abstract

CSSV is a vocabulary describing standards and specifications used in software development. It is used by ELIS, the EIRA Library of Interoperability Specifications. It is an European Commission solution.

Introduction back to ToC

The CSSV is the vocabulary used for the information exchange related to standards and specifications amongst software solutions. It is also the key element for the development and maintenance of the EIRA Library of Interoperability Specifications (ELIS). The CSSV addresses semantic interoperability by reusing existing generic ontologies and vocabularies. This way, the semantics of common concepts and properties are agreed without having to re-discuss them. When concepts or properties have not been identified nor defined for the purposes pursued, they must be proposed either as extensions or from scratch.

The methodological approach followed for the development of the CSSV reuses the following ontologies and vocabularies:

Namespace declarations

cc<http://creativecommons.org/ns#>
cssv<http://data.europa.eu2sa/cssv#>
dc<http://www.omg.org/spec/UML/20131001/UMLDC>
dcat<http://www.w3.org/ns/dcat#>
dct<http://purl.org/dc/terms/>
foaf<http://xmlns.com/foaf/0.1/>
org<http://www.w3.org/ns/org#>
owl<http://www.w3.org/2002/07/owl#>
pav<http://purl.org/pav/>
prof<https://www.w3.org/TR/dx-prof/#>
rdf<http://www.w3.org/1999/02/22-rdf-syntax-ns#>
rdfs<http://www.w3.org/2000/01/rdf-schema#>
sch<https://schema.org/>
skos<http://www.w3.org/2004/02/skos/core#>
vann<http://purl.org/vocab/vann/>
xml<http://www.w3.org/XML/1998/namespace>
xsd<http://www.w3.org/2001/XMLSchema#>
Table 1: Namespaces used in the document

Core Standards and Specifications Vocabulary: Overview back to ToC

This ontology has the following classes and properties.
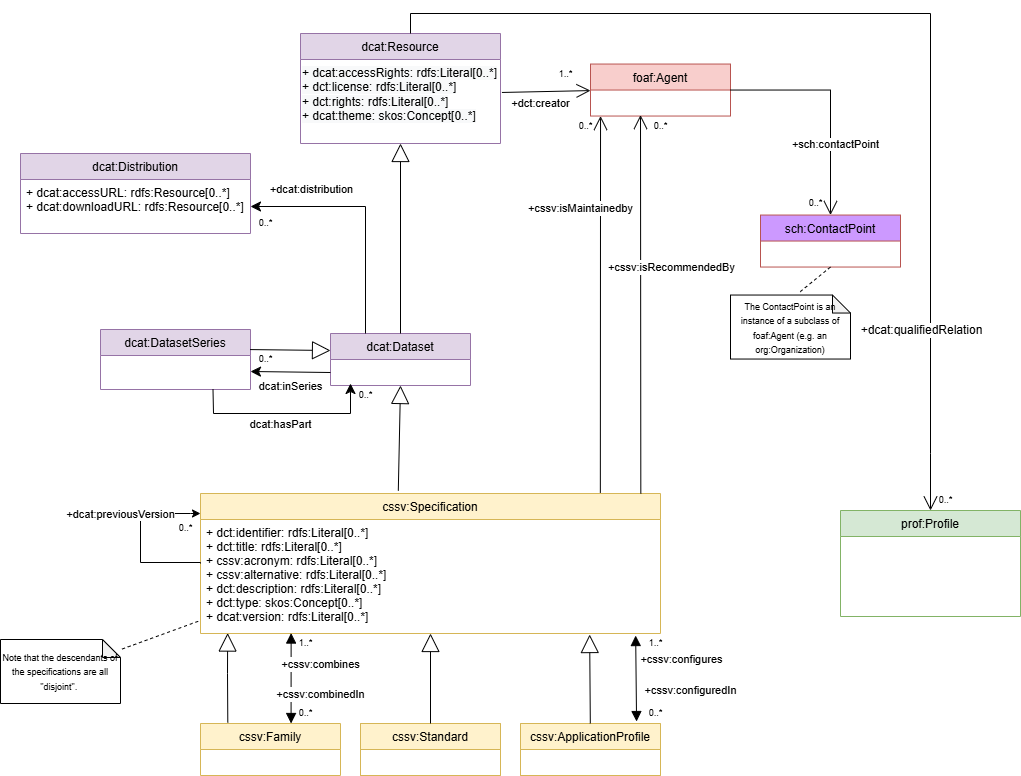
CSSV UML

Figure 1: The Core Standards and Specifications Vocabulary

Classes

Object Properties

Data Properties

Core Standards and Specifications Vocabulary: Description back to ToC

The main class of the CSSV model is the “Specification”. As represented in the conceptual model of the CSSV, a Specification is an asset, since it inherits from the dcat:Dataset, which inherits from the dcat:Resource, defined as ‘a collection of data published or curated by a single agent and made available in one or more representations.’. A Specification can serve to multiple function, not merely limited to semantic assets (as ADMS defines), but also describes requirements; and these requirements, depending on their purpose and context of use, can converge into a Standard, an Application Profile, a Family or a collection of other specifications.

The CSSV model defines the Specification and three additional specialisations:

Optionally, the use of the dct:type property in cssv:Specification indicates the “type” of a specification, whether it represents a data specification, data profile, data artifact, or reference model etc. The dct:type property, as defined in the DCT vocabulary, may serve to complement and classify a specification according to its particular kind, function, or purpose. There exist referenced codelists provided by ADMS-AP and the Publications Office of the EU (PO) that may be reused.

When one of the specialisations of Specification does not adapt to a specific context and needs to work in conjunction with a other Specifications, the use of a collection of Specifications is highly recommended through the dcat:DatasetSeries. The dcat:DatasetSeries class represents a collection of datasets that are published separately, but share some characteristics that group them. The specialisation of a Specification are linked to other Specifications by using the property dcat:inSeries (being dcat:hasPart the inverse relation to it). Note that a collection of Specifications can also be hierarchical, and such collection can be a member of another collection of Specifications.

The use of dcat:DatasetSeries is not always limited to representing a specialisation of a Specification, it can also be applied to a Specification. Unlike a Family of Specifications, the Specifications within a collection are grouped without requiring an explicit relationship among them, allowing for a more flexible and loosely coupled collection. There are occasions where collections of Specifications are applied to a context or a domain in a specific “configuration”. Thus application profiles may conform sets of “themed” specifications. For this, the CSSV model uses the property “configures/includedIn” and the dcat:theme property pointing at a skos:Concept (i.e. a code, see the DCAT model above). It is important to note that the descendants of the specifications are all “disjoint”. Thus, Application Profiles and Families are Specifications that refer to or put together with other Specifications and/or Standards, but cannot themselves be considered Standards. This entails that an individual of an application profile or family cannot be a standard, but does not preclude that, in time, the application profile or the family can become standards. If that were the case then individuals of cssv:Standard would be created to represent the standardisation of those specifications that are Application Profiles and Families.

Another aspect to consider is the evolution of a Specification. One Specification, in time, may become a Standard. In these cases, the authority (author) that defined the Specification may be different from the one that creates and maintains artefacts out of the Standard. Think, for example, of the artefacts produced, maintained and distributed by the Publications Office of the EU (OP) in its site EU Vocabularies: all these artefacts are defined by other authorities (e.g. the ISO), whilst the artefacts (e.g. the controlled vocabularies expressed in SKOS, XML, GeneriCode, XML, etc.) are supplied by the OP. For this, the CSSV uses the properties dct:creator and cssv:isMaintainedBy; where dct:creator (as for dct:publisher) DCT associates a URL as property range.

The maintainer of a Specification is a foaf:Agent, which allows great flexibility to the CSSV model as foaf:Agent is the base class in many ontologies. Moreover, a foaf:Agent may represent a member state that recommends the a Specification; the property cssv:isRecommendedBy is used for this end. The CSSV puts forward the reuse of the Core Person Vocabulary (CPV) and the Organization Ontology (W3C Org) for this purpose. Also, the foaf:Agent also provides the contact point of the specification.

Concerning the intellectual property rights (IPR), they are covered by the fact that a Specification which is a dcat:Resource and it allows to define the dct:license and dct:rights. Further extensions of licencing matters and derivation of IPR can be modelled using PROV-O.

A new shift to CSSV 2.0 is the discontinuation of cssv:ApplicationProfile as a subclass or direct specialisation of prof:Profile. While this interpretation is technically compatible with the definition provided in the PROF specification, where a profile is understood as, “a specification that constrains, extends, combines, or provides guidance or explanations about the usage of other specifications”, it surpasses the broader field of application foreseen for the CSSV. To overcome this, the CSSV introduces a more flexible and semantically neutral mechanism based on dcat:qualifiedRelation, allowing relationships between Specifications and a prof:Profile. This approach replaces the previous direct link between prof:Profile and cssv:ApplicationProfile, ensuring that the connection remains optional and context-driven rather than structural. This will avoid to not enforce to many constrains and links that are not semantically necessary. Since ideally CSSV wants to relate concepts that are similar to each other without enforcing how things are used, nor creating unnecessary restrictions for existing ontologies. To ensure clarity, the use of dct:relation within each dcat:qualifiedRelation instance is made mandatory.

In summary, this new structure ensures conceptual clarity and traceability within the CSSV model, allowing consistent classification and evolution of specifications across different levels of maturity and reuse.

Cross-reference for Core Standards and Specifications Vocabulary classes, object properties and data properties back to ToC

This section provides details for each class and property defined by Core Standards and Specifications Vocabulary.

Classes

Application Profilec back to ToC or Class ToC

IRI: http://data.europa.eu2sa/cssv#ApplicationProfile

An application profile “customises one or more existing specifications potentially for a given use case or a policy domain adding an end to end narrative describing and ensuring the interoperability of its underlying specification(s)”.
Is defined by
http://data.europa.eu/w21/e1f84ab1-bad6-4e95-b37a-e54ba7dfc551
has super-classes
Specification c
is in domain of
Configures op
is in range of
Configured in op
is disjoint with
Family c, Standard c

Familyc back to ToC or Class ToC

IRI: http://data.europa.eu2sa/cssv#Family

A collection of interrelated and/or complementary specifications, standards or application profiles and the explanation of how they are combined, used or both.
Is defined by
http://data.europa.eu/w21/e1f84ab1-bad6-4e95-b37a-e54ba7dfc551
has super-classes
Specification c
is in domain of
Combines op
is in range of
Combined in op
is disjoint with
Application Profile c, Standard c

Specificationc back to ToC or Class ToC

IRI: http://data.europa.eu2sa/cssv#Specification

Document with normative guidelines or characteristics that can be used consistently to ensure that materials, products, processes and services conform to one or a set of requirements (ISO). Specifications are the cornerstone of interoperability, as they set the grounds for the design and development of interoperable and reusable solutions based in common services at the lowest level.
Is defined by
http://data.europa.eu/w21/e1f84ab1-bad6-4e95-b37a-e54ba7dfc551
has super-classes
Dataset c
has sub-classes
Application Profile c, Family c, Standard c
is in domain of
Acronym dp, Alternative dp, Combined in op, Configured in op, Is maintained by op, Is recommended by op, Previous version op, Type dp, Version dp, description dp, identifier dp, title dp
is in range of
Combines op, Configures op, Previous version op

Standardc back to ToC or Class ToC

IRI: http://data.europa.eu2sa/cssv#Standard

Specification that has reached a certain maturity and widespread adoption and potentially endorsed.
Is defined by
http://data.europa.eu/w21/e1f84ab1-bad6-4e95-b37a-e54ba7dfc551
has super-classes
Specification c
is disjoint with
Application Profile c, Family c

Object Properties

Combined inop back to ToC or Object Property ToC

IRI: http://data.europa.eu2sa/cssv#combinedIn

A set of Specifications that are complementary and interrelated, forming a Family of Specifications.
Is defined by
http://data.europa.eu/w21/e1f84ab1-bad6-4e95-b37a-e54ba7dfc551
has domain
Specification c
has range
Family c
is inverse of
Combines op

Combinesop back to ToC or Object Property ToC

IRI: http://data.europa.eu2sa/cssv#combines

Whether a Family is a union of more than one Specifications.
Is defined by
http://data.europa.eu/w21/e1f84ab1-bad6-4e95-b37a-e54ba7dfc551
has domain
Family c
has range
Specification c
is inverse of
Combined in op

Configured inop back to ToC or Object Property ToC

IRI: http://data.europa.eu2sa/cssv#configuredIn

A set of Specifications potentially for a given use case or policy domain that are aggregated in an ApplicationProfile.
Is defined by
http://data.europa.eu/w21/e1f84ab1-bad6-4e95-b37a-e54ba7dfc551
has domain
Specification c
has range
Application Profile c
is inverse of
Configures op

Configuresop back to ToC or Object Property ToC

IRI: http://data.europa.eu2sa/cssv#configures

Whether an Application Profile design or adapts a Specification for a specific purpose.
Is defined by
http://data.europa.eu/w21/e1f84ab1-bad6-4e95-b37a-e54ba7dfc551
has domain
Application Profile c
has range
Specification c
is inverse of
Configured in op

Contact pointop back to ToC or Object Property ToC

IRI: https://schema.org/contactPoint

A contact point for a person or organisation.
has domain
Contact Point c
has range
Agent c

Creatorop back to ToC or Object Property ToC

IRI: http://purl.org/dc/terms/creator

An entity primarily responsible for making the resource.
has domain
Resource c
has range
Agent c

distributionop back to ToC or Object Property ToC

IRI: http://www.w3.org/ns/dcat#distribution

An available distribution of the dataset.
has domain
Dataset c
has range
Distribution c

Is maintained byop back to ToC or Object Property ToC

IRI: http://data.europa.eu2sa/cssv#isMaintainedBy

The Person, Organisation reponsible to update and maintain the specification.
Is defined by
http://data.europa.eu/w21/e1f84ab1-bad6-4e95-b37a-e54ba7dfc551
has domain
Specification c
has range
Agent c

Is recommended byop back to ToC or Object Property ToC

IRI: http://data.europa.eu2sa/cssv#isRecommendedBy

A link to any other person or organisation that recommends the specification.
Is defined by
http://data.europa.eu/w21/e1f84ab1-bad6-4e95-b37a-e54ba7dfc551
has domain
Specification c
has range
Agent c

Previous versionop back to ToC or Object Property ToC

IRI: http://www.w3.org/ns/dcat#previousVersion

The previous version of a resource in a lineage.
Is defined by
https://www.w3.org/ns/dcat#

Themeop back to ToC or Object Property ToC

IRI: http://www.w3.org/ns/dcat#theme

has domain
Resource c
is also defined as
data property

Data Properties

Access rightsdp back to ToC or Data Property ToC

IRI: http://purl.org/dc/terms/accessRights

Information about who can access the resource or an indication of its security status.

Access URLdp back to ToC or Data Property ToC

IRI: http://www.w3.org/ns/dcat#accessURL

A URL of the resource that gives access to a distribution of the dataset.
has domain
Distribution c
has range
Literal

Acronymdp back to ToC or Data Property ToC

IRI: http://data.europa.eu2sa/cssv#acronym

Abbreviation of the specification.
Is defined by
http://data.europa.eu2sa/cssv#
has domain
Specification c
has range
Literal

Alternativedp back to ToC or Data Property ToC

IRI: http://data.europa.eu2sa/cssv#alternative

The alternative name of the specification.
Is defined by
http://data.europa.eu2sa/cssv#
has domain
Specification c
has range
Literal

descriptiondp back to ToC or Data Property ToC

IRI: http://purl.org/dc/terms/description

An account of the resource.
has range
Literal

Download URLdp back to ToC or Data Property ToC

IRI: http://www.w3.org/ns/dcat#downloadURL

The URL of the downloadable file in a given format.
has domain
Distribution c
has range
Literal

identifierdp back to ToC or Data Property ToC

IRI: http://purl.org/dc/terms/identifier

An unambiguous reference to the resource within a given context.
has range
Literal

licensedp back to ToC or Data Property ToC

IRI: http://purl.org/dc/terms/license

A legal document giving official permission to do something with the resource.

rightsdp back to ToC or Data Property ToC

IRI: http://purl.org/dc/terms/rights

Information about rights held in and over the distribution.

Themeop back to ToC or Data Property ToC

IRI: http://www.w3.org/ns/dcat#theme

has range
Concept ep
is also defined as
object property

titledp back to ToC or Data Property ToC

IRI: http://purl.org/dc/terms/title

A name given to the resource.
has range
Literal

Typedp back to ToC or Data Property ToC

IRI: http://purl.org/dc/terms/type

The nature or genre of the resource.

Versiondp back to ToC or Data Property ToC

IRI: http://www.w3.org/ns/dcat#version

The version indicator (name or identifier) of a resource.
Is defined by
http://www.w3.org/ns/dcat#

Legend back to ToC

c: Classes
op: Object Properties
dp: Data Properties
ep: External Properties

References back to ToC

Acknowledgments back to ToC

The authors would like to thank Silvio Peroni for developing LODE, a Live OWL Documentation Environment, which is used for representing the Cross Referencing Section of this document and Daniel Garijo for developing Widoco, the program used to create the template used in this documentation.